Mastering OOP in Java: a practical guide
Object-Oriented Programming (OOP) is the foundation of modern Java development. Whether you’re building enterprise systems, web applications, or microservices, understanding OOP is essential for writing clean, scalable, and maintainable code.
In this guide, we’ll break down the core concepts of OOP in Java, explain why they matter, and show how to actually learn and apply them effectively. If your goal is to move from theory to real-world coding skills, this article will give you a clear direction.

What is Object-Oriented Programming?
Object-Oriented Programming is a programming paradigm based on the concept of objects, which represent real-world entities. Each object contains:
- State (fields / variables)
- Behavior (methods / functions)
Instead of writing procedural code, OOP allows you to model real systems using classes and objects, making your code more structured and reusable.
In Java, everything revolves around classes and objects, which makes OOP not just a concept — but the core of the language.
Why OOP matters in Java
Many beginners underestimate how critical OOP is. But in reality:
- Enterprise Java (Spring, Hibernate) heavily relies on OOP principles
- Design patterns are built on top of OOP
- Clean architecture is impossible without it
If you skip proper understanding here, you will struggle later with frameworks, interviews, and real projects.
The 4 core principles of OOP
Let’s go deeper into the four pillars of Object-Oriented Programming.
1. Encapsulation
Encapsulation means hiding internal details and exposing only what is necessary.
In Java, this is typically achieved using:
privatefieldspublicgetters and setters
Example:
public class User {
private String name;
public String getName() {
return name;
}
public void setName(String name) {
this.name = name;
}
}
Why it matters:
- Protects data from unintended changes
- Makes code easier to maintain
- Enables better control over logic
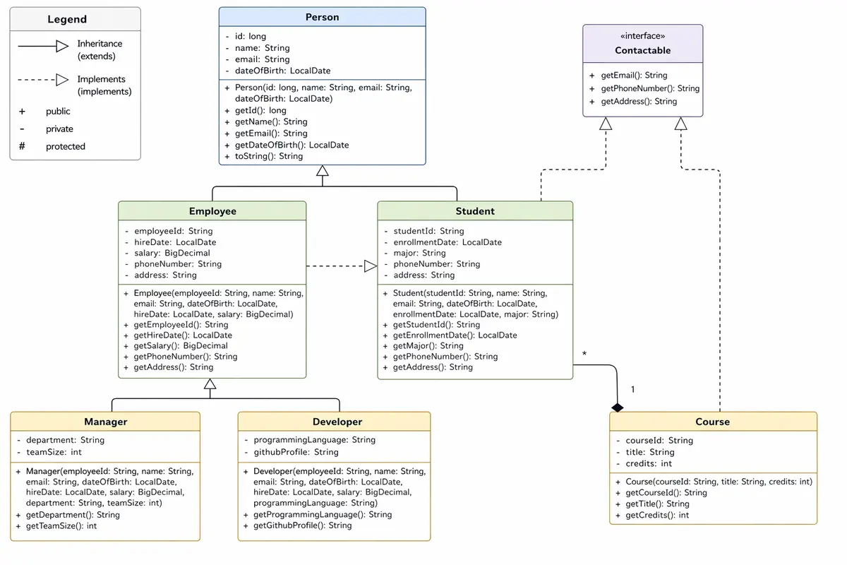
2. Inheritance
Inheritance allows one class to reuse the properties and behavior of another.
public class Animal {
public void eat() {
System.out.println("Eating...");
}
}
public class Dog extends Animal {
public void bark() {
System.out.println("Barking...");
}
}
Why it matters:
- Reduces code duplication
- Promotes reusability
- Establishes relationships between classes
But be careful: inheritance should represent a real “is-a” relationship.
3. Polymorphism
Polymorphism means “many forms”. It allows objects to behave differently based on context.
There are two types:
Compile-time (method overloading)
public void print(int number) {}
public void print(String text) {}
Runtime (method overriding)
public class Animal {
public void sound() {
System.out.println("Animal sound");
}
}
public class Dog extends Animal {
@Override
public void sound() {
System.out.println("Bark");
}
}
Why it matters:
- Makes code flexible
- Enables dynamic behavior
- Supports extensibility
4. Abstraction
Abstraction means hiding complexity and showing only essential features.
It’s implemented using:
- Abstract classes
- Interfaces
public interface Vehicle {
void move();
}
public class Car implements Vehicle {
public void move() {
System.out.println("Car is moving");
}
}
Why it matters:
- Simplifies complex systems
- Helps build scalable architectures
- Supports loose coupling
Common mistakes when learning OOP
Many developers struggle with OOP not because it’s hard, but because they learn it incorrectly.
Here are the most common mistakes:
1. Learning theory without practice
Reading definitions is not enough. You need to write code constantly.
2. Ignoring real-world modeling
If you don’t connect classes to real-world objects, OOP feels abstract and confusing.
3. Overusing inheritance
Inheritance is powerful but often misused. Composition is frequently a better alternative.
4. Not understanding “why”
Memorizing concepts without understanding their purpose leads to weak knowledge.
How to learn OOP in Java effectively
If you want real progress, follow this structured approach:
Step 1: Start with simple models
Create basic classes:
- User
- Product
- Order
Focus on fields, constructors, and methods.
Step 2: Practice relationships
Learn how objects interact:
- One-to-one
- One-to-many
- Aggregation vs Composition
Step 3: Apply all 4 principles together
Don’t learn them separately — combine them in one project. For example:
- Encapsulation for data
- Inheritance for hierarchy
- Polymorphism for flexibility
- Abstraction for design
Step 4: Solve real tasks
Build small projects:
- Library system
- Online store
- Task manager
This is where OOP starts making sense.
Step 5: Learn from structured resources
Instead of random tutorials, follow a structured learning path.
A good example is this detailed guide: https://www.examclouds.com/java/ocpjp8/learning-object-oriented-programming
It explains OOP step-by-step with Java-focused examples and is especially useful if you’re preparing for certification or interviews.
OOP and real-world Java development
Once you start working with frameworks like Spring, you’ll see OOP everywhere:
- Dependency Injection → based on abstraction
- Controllers → structured using encapsulation
- Services → often rely on interfaces
Without OOP, these concepts become very hard to understand.
OOP and design patterns
Design patterns are essentially advanced applications of OOP principles.
Examples:
- Singleton → controlled object creation
- Factory → abstraction of instantiation
- Strategy → polymorphism in action
If your OOP foundation is weak, design patterns will feel complicated.
Interview perspective
If you’re preparing for a Java job, OOP is guaranteed to come up.
Typical questions:
- Explain encapsulation with example
- Difference between abstraction and encapsulation
- When to use inheritance vs composition
- Real-life example of polymorphism
Interviewers don’t just want definitions — they want understanding.
Final thoughts
Object-Oriented Programming is not just a theoretical topic — it’s a practical skill that directly impacts your ability to write professional Java code.
If you invest time in truly understanding encapsulation, inheritance, polymorphism, and abstraction, you’ll unlock the ability to build scalable and maintainable applications.
Don’t rush through it. Practice consistently, build small projects, and use structured learning resources.
It will save you time and help you avoid the common mistakes most developers make.
By building a strong OOP foundation today, you’re not just learning Java — you’re preparing yourself for real-world software development.
Comments
Comments are loaded when you choose to open them, which keeps the page faster and lighter.